购买理由
前些天买了书桌,准备开始打造自己的小「天地」,下一步就是桌面无线化的打造,因为我的台式机没有无线网卡和蓝牙,所以需要配备一块网线网卡,且必须具备蓝牙功能。
考虑到 WiFi-6 的普及,我首选 WiFi-6 技术的网卡,必须支持蓝牙是为了配对蓝牙音箱,这是打造无线化的基础。
目前的台式机无线网卡以英特尔平台为主,所以买之前需要和卖家确定好自己的主板是否支持,我的台式机主板是华硕 B350Plus,且有预留的 PCI-e 插槽,可以用。所以就买它了。
COMFAST AX200千兆英特尔电竞游戏双频5G台式内置PCI-E无线网卡wifi6代+蓝牙5.0CNIV+wifi接收器
¥129
购买
外观展示


COMFAST 采用的 Intel AX200 .
ax200 的基本参数是支持 802.11 a/b/d/e/g/h/i/k/n/r/u/v/w/ac/ax 协议,支持蓝牙 5.1,兼容 FIPS, FISMA。2R2T M,支持 MU-MIMO。1024QAM+160Hz 下 2.4g 最高 574Mbps(71.75MB/s),5g 最高 2400Mbps(300MB/s)。WIFI 走 PCIe 通道,蓝牙走 USB2.0 通道。


网卡配件,送了低挡板一条,高挡板已经安装在卡上。

网卡外壳采用加大主板全包围散热装置,提高散热性能。右上角的白色接线孔是用来和主板的 9 针 USB 口连接,实现蓝牙功能。


PCl-E 镀金手指,PCI-E Xl 兼容 X4/×8/×16,导电性好,抗氧化强, 传输更快更稳定。

镀金天线接口加固防脱落 SMA 接口,加量镀金接触好,传输数据更快。图中这款配的是短柄天线,它还有一款加长款天线,但是价格更贵,考虑到接口通用,我先选这款,以后有需要再买扩展天线。

操作指南,按图操作即可。

这是我的主机,装好即可。

装好之后,开机安装驱动。

中间发生一个小插曲,装好之后,系统只识别到蓝牙,并没有识别到无线网卡。和客服沟通联系并测试过多种方案后,建议我换货,因为在京东购买,所以走的是上门取货,同时京东会重新发一个新的给我。换了一个新的之后,所有功能正常。

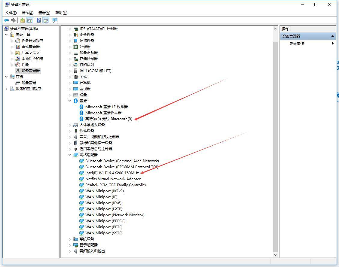
正常后,电脑能识别出蓝牙和无线网卡。
使用感受

硬件安装,驱动安装,过程非常简单,懂点基础知识就能顺利完成。

电脑识别出的蓝牙,实测配对设备也很快。

电脑识别出的无线。
目前我家里还没有 WiFi-6 的路由器,没法感受到 WiFi-6 的高速,接下来找机会升级 WiFi-6 路由器。
目前使用最多的是蓝牙连接,通过蓝牙配对的无线键盘和蓝牙音箱,连接速度都挺快,蓝牙键盘使用过程中也没有遇到掉线的情况,符合我的预期。
总结

目前可选的台式机网卡都是以 ax200 为主,基本要求都是 win10 64 位以上,英特尔平台自不用说,AMD 平台需要 2015 年以后,相对来说还是有硬件限制的,所以买之前一定要先了解自己电脑的情况,并且和卖家沟通好,确定能用再买。安装使用倒是很简单,不需要额外的设置,基本上插上就能用。